一个基于 FastAPI 的 MCP 服务器,可将 HTML 页面代码一键部署到在线预览平台,返回公网可访问的 URL
一、简介
- 这个一个MCP服务,可以把AI生成的HTML代码快速部署到公网上,获得一个公网页面访问链接
- 支持通过SSE、HTTP协议接入端点,各种支持MCP的客户端都能快速接入
- 支持Docke私有部署,也可以使用作者提供的公共MCP服务
- 该工具非常适合把一些AI生成单页面应用发布到公网预览与使用
- 该MCP工具的安装部署参考:github.com/luler/hello_project_mcp
- HTML 发布管理系统安装部署参考:blog.luler.top/d/57
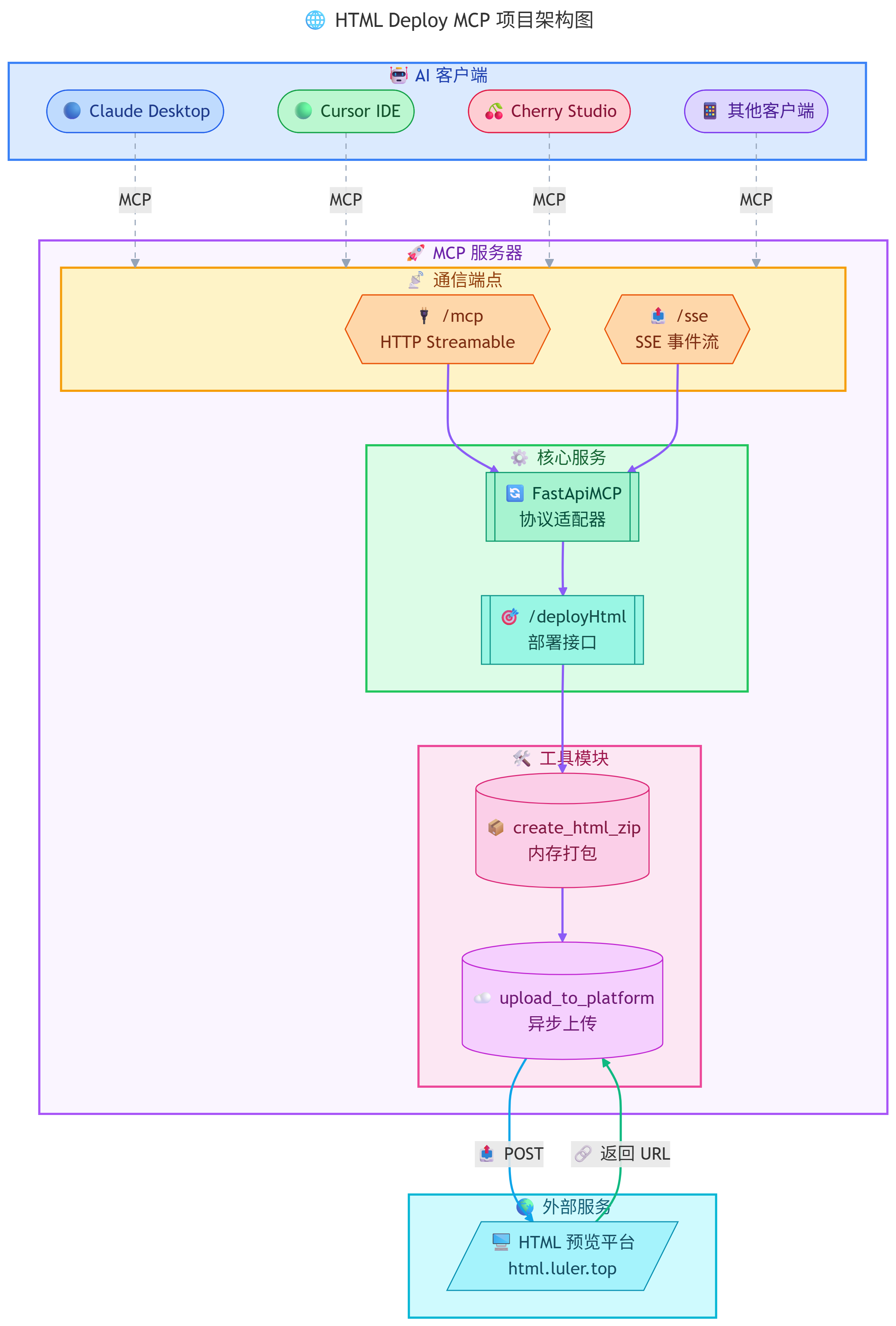
- 该服务的整体架构图参考下图:

二、在MCP客户端中配置与应用示例
1. 该MCP提供的工具
- 默认提供了一个HTML部署工具(deploy_html),调用该工具只需传入HTML网页代码,就能自动发布到远程预览平台并获得公网访问链接
2. 在Cursor、Claude Desktop等客户端配置参考如下
{
"mcpServers": {
"html-deploy": {
"url": "https://html.luler.top/sse"
}
}
}
3. 在Cherry Studio添加并使用这个MCP工具
下载并安装Cherry Studio模型对话客户端,直接进入官网下载软件包安装即可,地址:www.cherry-ai.com/
在Cherry Studio添加并启用这个MCP工具,使用http端点接入:https://html.luler.top/mcp,参考如下截图

在Cherry Studio对话中使用这个MCP工具

4. 对话使用示例
示例一:输入”写一个动态时钟页面,deploy_html 发布一下”,获得链接:html.luler.top/api/show/0G7JOGjsoJ...

示例二:输入“帮我做一个贪吃蛇游戏,用 deploy_html 部署,给我链接”,获得链接:html.luler.top/api/show/KE7xdr1HWJ...

- 示例三:输入“创建一个渐变背景的登录页面,然后部署上线”,获得链接:html.luler.top/api/show/ZzvxGnvSY5...

三、总结
- 利用该MCP工具,可以非常方便地把AI生成的 HTML 页面发布到公网,可以实现远程在线预览和使用
- 提供了HTTP Streamable、SSE事件流两种常用的远程通信端点,适应各种MCP客户端,简单配置即可接入
- 有服务器的同学,可以自行私有部署整个服务,图方便也可以使用作者提供的公共MCP端点(如上)
推荐下我的博客:blog.luler.top/ 我的应用:cas.luler.top/
关于 LearnKu